
Flow 是一个面向数字资产和应用的公链,创建对开发者和普通消费者友好的环境,利用传统行业IP的影响力与NFT技术相结合,将更多普通用户带入区块链世界和NFT市场中。项目端IP组织能力较强,与众多IP合作,用户端也已完成基本积累。Flow的策略属于向传统世界扩张,争取加密行业的增量客户,未来发展将持续增强Flow网络的去中心化程度和扩大普通消费者用户群体。
Flow是一个面向数字资产和应用的Web3.0底层平台,为区块链游戏、应用和数字资产赋能。Flow的团队阵容强大,是CryptoKitties、NBATop Shot的项目方,获得了a16z等知名投资机构的投资,募资超过6亿美元,资金充沛。
从产品设计方面,Flow创建对开发者和普通消费者友好的环境,包括三个方面:一是多节点体系架构,通过设置不同功能的节点,提高区块链的交易效率,降低交易成本。二是方便开发者参与,开发更符合加密资产和应用的编程语言Cadence,为开发者提供更易于学习、编写、修改的语言。三是消费者入门友好,主要考虑为普通消费者而非存量加密用户设置,追求便捷安全的操作。
从产品运营方面,Flow的发展策略,是利用传统行业知名IP的影响力与NFT技术相结合,将更多普通用户带入区块链世界和NFT市场中。项目端IP组织能力较强,用户端已完成基本积累。团队与NBA(美国篮球联赛)、NFL(美国国家橄榄球联盟)、UFC(终极格斗冠军赛)、ICC(板球世界杯)、LaLiga(西班牙顶级足球联赛,也称“西甲”)、华纳音乐、环球音乐、进击的巨人、Billboard等均有合作,其中,NBATopShot累计销售额超过11亿美元,累计销售额位于全市场NFT系列的第六名,累计交易次数超过1,900万次,持有人超过67万,远高于其他项目,普适性和活跃度更好。
未来发展重点在于,增强Flow网络的去中心化程度和持续扩大普通消费者用户群体。DapperLabs通过一系列投资活动,吸引符合Flow发展理念的项目参与到生态中,提供更便捷的构建工具、更丰富的区块链活动体验,试图让用户“无知觉”地进入web3.0世界。
Flow选择了一种与其他公链或者NFT市场不一样的发展策略。其他公链主要在加密存量用户中争夺份额,Flow的策略则属于向传统世界扩张,属于争取加密行业的增量客户。
这一策略的选择,Flow有一定优势:
1)NFT是数字资产的载体,是元宇宙的基础,可以实现各类数字资产的价值转移。在数字时代、全球化时代,知名IP本身积累大量的数字资产,需要寻找好的方式,提供给消费者。而这些IP社区用户也存在消费IP相关衍生品的习惯,消费数字衍生品属于这一习惯的延伸。从粉丝量巨大、消费习惯持久的体育类IP开始,是一个恰当的选择。NBATopShot的成功,也印证了这一点。
2)Flow团队本身,从对行业的理解,到技术的开发,以及具体项目的运营,都有过成功的案例,现阶段已经实现与诸多知名IP的合作。2022年冬奥会吉祥物冰墩墩的NFT也是在Flow链上发行。对于传统IP而言,Flow是一个有竞争力的合作方。
需要注意的是,一是NFT消费习惯的培养,是一个较为漫长的过程。需要寻找IP、IP粉丝需求以及NFT表现形式能够较好融合的方式,打造认可度较高的产品,提高转化率。目前,得益于NBA本身球星卡交易的传统,NBATop Shot取了成功,但其他NFT系列的交易金额就要小得多,还需要继续深耕。二是集中度过高,高度依赖NBATop Shot等头部品牌,尚未能形成百花齐放、百家争鸣的生态。三是加密原生用户对Flow生态的关注度有限,加密原生市场热度不足。
这个发展策略所描绘的图景,是一个真正将数字资产视之为与物理资产一样的web3.0世界,在这个世界里,NFT作为虚拟世界底层逻辑的形式存在和运作,人们买卖NFT,不再是单纯为了炒作获利,而是如同日常购买物理资产一般,为了满足消费和使用所需。这是一个富有想象力的愿景,值得持续关注。
Flow是一个面向Web3应用的公链,基于多角色架构,改善交易速度,创建对开发者友好、符合ACID(原子性、一致性、隔离性和持续性)标准的环境,目标是为区块链游戏、应用和数字资产赋能。
基本信息1
成立时间 | 2018年2月 |
发行时间 | 2020年10月 |
所属国家 | 加拿大、美国 |
所属板块 | 公链,NFT |
代币符号 | $FLOW |
市值排名 | #61 |
当前币价 | $4.19 |
募资情况 | 6.07亿美元 |
流通市值 | $1,521,248,873 |
流通量 | 364,061,129 |
代币总量 | 1,409,382,230(每年存在一定程度的通货膨胀,用以奖励质押节点) |
上线交易对 | 44 |
前10交易所 | 币安,OKX, Crypto.com Exchange, MEXC Global, KuCoin, Gate.io芝麻开⻔, 火币 |
18.1.1至今最高价格 | $42.40(2021年5月4日) |
18.1.1至今最低价格 | $4.33(2022年1月24日) |
Flow背后的团队是DapperLabs,创始人为RohamGharegozlou和Dieter“dete”Shirley,是CryptoKitties、DapperLabs 的CEO和NBATop Shot的创始人。CryptoKitties是2017年诞生的NFT明星项目,该项目第一次采用了ERC-721标准,该标准由Dete发起并撰写,在2017年底至2018年初引起抢购热潮,并引发以太坊交易拥堵。因此,DapperLabs自成立以来就备受关注。目前,DapperLabs在全球共有员工500人以上,其中,技术开发人员150人。核心成员介绍如下:

RohamGharegozlou,首席执行官,也是CryptoKitties,Flow和NBATop Shot 的创始人。拥有斯坦福大学的经济学和生物科学双学士学位和硕士学位。在创建DapperLabs 之前,Roham是AxiomZen 的创始人兼首席执行官。

Dieter“dete”Shirley,Flow的创始人和CTO,联合创立了CryptoKitties,并撰写了ERC-721提案,该提案定义了以太坊上的非同质化代币标准。他的职业生涯起始于苹果公司,职务至高级软件工程师;随后,他作为开发部门负责人加入了一个iPhone游戏公司;2016年,作为首席架构师加入AxiomZen;最后加入DapperLabs。

MikhaelNaayem,Flow的首席商务官,帮助创办了DapperLabs。在CryptoKitties推出前一个月,他全职加入AxiomZen,成为AxiomZen 的董事会成员。在加入AxiomZen 之前,Mik是Fuel的创始人兼首席执行官,他开发了平台,并拥有超过2.25亿用户,然后于2017年出售给了Animoca。

AlexShih,AxiomZen和Flow的首席财务官,在DapperLabs、AxiomZen 和的董事会中担任董事。Alex拥有斯坦福大学管理科学与工程专业的学士和硕士学位。他还曾在KKR、HighfieldsCapital 担任过职务,最近担任私募股权业务的领导者。

LayneLafrance,产品负责人,于2018年3月加入DapperLabs,负责Flow的工程、招聘、市场营销、产品开发和商务合作的事务的协同管理,促进团队工作效率。

CatyTedman,合作关系主管,Caty的重点工作是帮助知名的体育品牌和社区进入区块链。在加入DapperLabs 之前,Caty曾在AxiomZen 担任合伙人副总裁。在此之前,她在体育领域工作了十年之久,分别在NHL、NFL和ESPN担任各种职务。
从介绍中可见,团队核心成员均来自于AxiomZen。AxiomZen是2012年由RohamGharegozlou创立的风险投资工作室,主要关注新平台的主流应用以及包括区块链和人工智能(AI)在内的新兴技术。2017年秋天,AxiomZen开发了CryptoKitties,一经发布,获得巨大关注。2018年2月,为了更好地运营以CryptoKitties为代表的NFT资产,团队成立了DapperLabs。DapperLabs成为新的运营主体,获得了来自a16z等投资机构的投资。
自2018年2月成立以来,凭借其在CryptoKitties上的成绩,DapperLabs多次获得了知名投资机构的青睐和资金,共9轮融资,累计融资金额超过6.07亿美元,发展资金充沛。DapperLabs具体融资情况如下:
表2-1Dapper Labs融资情况

Flow属于公链。DapperLabs本无意开发公链,但是,2018年,当DapperLabs与NBA洽谈合作时,发现以太坊的性能难以支持NBA巨大的用户需求。CryptoKitties在2018年引起了以太坊的堵塞、交易延迟以及较高的交易费用。团队阅读了100多份公链白皮书并与20个团队进行了交谈,但是没有团队在构建区块链时着眼于创建高质量、面向消费者的应用程序。5
在这样的背景下,DapperLabs决定建立适用于数字资产和应用的公链Flow,Flow关注重心为以下几个方面:一是多节点体系架构,通过设置不同功能的节点,提高区块链的交易效率,降低费用。二是开发了更符合加密资产和应用的编程语言Cadence,为开发者提供易于学习和使用的语言。三是消费者入门友好,主要考虑为普通消费者而非存量加密用户设置,追求安全便捷的操作。
从设计之初,Flow的目标就是扩大数字资产和应用在普通消费者之中的应用。这一主线,贯穿在产品设计中,也体现在NFT项目合作运营过程中。
多节点体系架构6
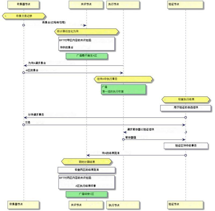
Flow采用了类似流水线作业的方式,将验证节点的工作分配为4类不同的角色:收集、共识、执行和验证。节点间垂直分工,负责同一笔交易的不同验证阶段,这使得节点可以集中于特定阶段,从而提升区块链的效率。
Flow网络架构的核心点在于将交易划分为非确定性任务和确定性任务,即共识和计算分离,让拥有极大算力的节点不必因等待共识结果而停滞运算,而是一直保持运行过程,让算力充分发挥出来,在配合其他不同功能的节点来实现网络性能的高速化。
这是对传统区块链的改进。在传统区块链中,每个节点都存储完整状态(账户余额、智能合约代码等),并执行所有与处理链上交易相关的工作。类似于让一个工人去制造整辆车,效率较低。
1)收集节点(consensus)
收集节点是负责网络交易数据处理的节点,收集节点被同等地堆叠并随机划分成大小大致相同的集群。在一个时期开始时,每个收集节点被随机分配给到一个集群。每个收集节点集群充当了与外部世界的流量网关。
外部客户端将交易数据提交给收集节点。在接收到提交的交易后,收集节点将其引入集群的其余部分。集群内的收集节点接收到的交易后,会根据一致性协议对交易进行处理。在完成交易验证后,打包发送给共识节点,由共识节点将其打包到区块中。

图2-1节点之间的运行关系
在提交给共识节点后,集群会处于关闭状态,直到共识节点将打包到区块完成后,才会开启下一轮的集群产生,以启动新的集群,并对新集群中包含的交易数据进行处理。
2)共识节点(verifiers)
在Flow中,共识节点负责维护区块,并通过添加新区块对链进行扩展。共识节点接收由收集节点生成的集合的散列引用,并且通过运行拜占庭容错(BFT)共识算法,对集合验证达成一致。
共识节点对集合进行完整BFT共识算法,确认交易顺序并形成块,称为最终块。在Flow中,块包括交易数据和其他输入数据。例如,执行计算所需的随机种子。
共识节点在最后还负责密封区块。区块密封的是在区块被执行节点和验证节点完成计算和验证,所进行的最后步骤。此外,共识节点负责维护与节点的利害关系相关的系统状态的一部分,接收和裁定削减挑战,以及削减故障节点。
3)执行节点(executor)
执行节点是Flow网络中算力最大的节点,主要负责扩展Flow的计算能力。执行节点执行由共识节点生成的最终块,并向验证节点提供所需的信息,以便它们可以检查执行结果。为了提高计算效率,执行节点将块的计算分解各小块,其执行计算的块中发布所关于该块的附加信息,以便验证节点进行验证。
4)验证节点(collectors)
验证节点负责验证执行节点发布结果的正确性。每个验证节点只检查一小部分块,验证节点向执行节点请求重新计算它正在检查的块所需的信息。将验证工作分成小块使得验证节点能够独立和并行地检查块的执行,以达到高效。
具体流程如下图所示:

图2-2节点工作流程图
收集节点将交易数据打包给共识节点,共识节点达成BFT共识后,交给执行节点进行运算,再由验证节点对执行结果进行验证,最后发布结果,让共识节点完成封装入块,并进行广播,开启下一个区块。
开发者工具:Cadence及开源工具
Cadence是一个面向资源编程的智能合约语言,它将线性类型与对象功能结合在一起,通过确保资源(及其相关资产)一次只能存在于一个位置,不能被复制和创建,从而为数字所有权创建一个安全的声明性模型,并且不会意外丢失或删除。
同时,基于功能的安全性,它要求访问权限仅限于所有者和有效引用的人员,即每个资源都有一个所有者,只有资源的所有者才能在其上调用。这样的方式可以防止引入重入攻击的逻辑流,即双花等攻击。
Cadence属于可升级的智能合约,允许开发者将智能合约以“测试状态”部署至主网,并在后续将其逐步升级。一旦开发者确信自己的代码是安全的,他们可以放弃对合约的控制,该决定不可撤销,自此之后,代码将完全不可篡改。
这一设计平衡了用户对代码知情权的需求,即某一应用或智能合约是否真正无需信任,同时给予开发人员足够的灵活性,在发布后的一段时间里,如出现Bug则可以对代码进行调整,而无需进行更多复杂的操作。
开发者开源工具包括如下内容:
1) Flow CLI,提供了构建Flow应用最全面的一站式命令行工具。这是Flow链上最重要的开发者工具,可以构建Flow链上的应用程序。开发者可以在macOS、Linux和Windows上安装FlowCLI,创建账户,部署、更新、删除合约,实现交易。
2)FCL(FlowClient Library),对于前端开发者,FCL配合钱包发现服务可以帮开发者便捷得将前端集成到Flow,并与之交互,构建可组合的互操作性,创建使用户满意的Dapp。
3)FlowGo SDK,一个友好可扩展性后端集成的开发者工具,具备性能优势。
4)VisualStudio Code 插件,可以对Cadence代码进行静态测试,并测试智能合约。
5)FlowPlayground,一个虚拟主机、浏览器内的开发环境,开发者可以在Playground上测试智能合约,同时也可以让普通用户体验Cadence智能合约语言。
6) Flow Emulator,一个配合FlowCLI 使用的本地模拟器,开发者可以使用Flow模拟器便捷地进行本地开发。
目前,任何开发者都可以自由进入Flow,进行智能合约的设计和测试,但是,在正式发布之前,需要经过Flow团队或者授权第三方的审计。为了提高效率,DapperLabs计划在2022年6月推出stableCadence,届时开发者可以直接自行部署智能合约。
用户入门:提升账户管理安全性
由于Flow主要面向普通用户进行销售,他们开发了更符合普通用户支付习惯的钱包和账户系统,增加便捷性和安全性,便于普通用户入门。
目前,Flow生态有3个钱包,分别是:
1. DapperWallet:全托管钱包,完全代付手续费。该钱包由DapperLab维护,目前NBATopshot,NFL,UFC等项目在使用。
2.Blocto:半托管钱包,完全代付手续费,部分交易通过收取Blocto点数的方式做替代式收费。目前,大多数第三方DApp接入使用该钱包。
3.Lilico:浏览器自托管钱包,即将上线,体验类同Metamask,手续费自理。
其中,全托管钱包和半托管钱包对于普通用户比较友好,主要有以下优点:钱包可以支持安全账户恢复流程,消费者不会因为忘记秘钥而失去自己的资产或者无法访问自己ID账户。
钱包在交互时,提供的是可读的信息,明确告知用户在授权一笔交易时,究竟批准了哪些权限。这样可以给用户给清晰明确的指示,也可以有效避免一些欺骗行为的发生。在NFT领域,由于误点链接、错误授权而遗失资产的事件屡屡发生。钱包交互信息可读增加了交互的安全性。
Dapper Wallet支持法币支付,降低普通用户进入门槛。
手续费第三方代付功能。在使用Dapper Wallet时,手续费由钱包服务商代为支付,用户免费。在使用Blocto时,大多数DAPP也对用户免费,对于转账交易,Blocto钱包收了一个Blocto积分的额外费用。
从技术上看,在flow链上的一笔交易是两层签名结构完成的:第一层负责交易相关方:签名的是proposer,Authorizers(因为原生支持多签,所以每笔交易都有这两个参数,如果单签时这两个地址是一样的);第二层负责手续费支付方:签名的是payer,由手续费支付者来签名。这两层是可以分离的,由不同的主体签署,灵活性较高。
同时,考虑到加密用户的习惯和需要,Flow也开发了浏览器自托管钱包,适应不同用户的需求。
总结:
Flow的团队阵容强大,是明星产品CryptoKitties、NBATop Shot的项目方,获得了a16z等知名投资机构的投资,募资超过6亿美元,资金充沛。
Flow属于面向数字资产和应用的公链,侧重点包括三个方面:一是多节点体系架构,通过设置不同功能的节点,提高区块链的交易效率,降低交易成本。二是开发更符合加密资产和应用的编程语言Cadence,为开发者提供更易于学习、编写、修改的语言。三是消费者入门友好,主要考虑为普通消费者而非存量加密用户设置,追求便捷安全的操作。
对此,需要注意的是,Flow创建了新的编程语言Cadence,这与当前以太坊所采用的智能合约语言Solidity不同。对于熟悉Solidity语言的开发者来说,其进入Flow需要一定的学习时间。但是,对于新进入区块链领域的开发者而言,Cadence易于学习和审计,而且能够升级,便利开发者在项目早期进行修改更正。整体上,虽然需要一定时间学习编程语言,但是,开发者后续的效率会提高。
表3-1Flow大事件7
现状
2018年至2020年上半年,Flow主要专注于底层技术的开发和产品的改进。2020年下半年侧重于市场营销、产品上线和运营、NFT项目生态建设。从运营发展策略看,Flow主要采取的是与各类IP合作的模式,吸引普通用户参与区块链、参与NFT交易。其项目端主要考虑传统行业中已形成的IP品牌,其用户端主要是这些IP品牌的用户,而非加密行业圈内原有用户。Flow的模式,有望吸引新的用户进入区块链和NFT领域。
网络节点运营
截至2022年4月29日,Flow共有323个节点,共有19,780个委托人,共质押了约73,286万个FLOW。各类节点的信息如下表所示:
表3-2Flow网络节点基本情况列表8

从上表可知,Flow自有节点占比为58.82%,团队节点质押代币数量占总质押数量大约为57%。而在2021年3月,Flow共有335个节点,其中317个有团队运营。可见,经过一年的发展,Flow网络的去中心化水平得到了明显增长。尤其是共识节点,目前团队自有节点占比为32.26%,去中心化程度较高。
网络性能情况
Flow的开发初衷,本意在于提高区块链的交易效率,降低交易成本。截至2022年4月29日,Flow链上与性能相关的指标如下:
表3-3Flow网络性能情况9
区块高度 | 累计交易次数 | 近24小时交易次数 | 每次交易成本 |
28,746,670 | 113,543,352 | 213,278次 | 0.00001 flow |
目前,1FLOW的价格大约为5美元,因此,在Flow上每次交易成本为0.000057美元,交易成本大幅降低。
市场运营情况
交易次数
截至2022年5月6日,Flow链上累计交易次数为116,061,887次。Flowscan上记录了自Flow上线以来日交易次数的变化。从2020年10月上线以来,交易次数的变化与NFT市场行情热度高度相关。
大致可以区分为4个阶段。第一个阶段:2020年10月至12月,交易次数维持在10,000左右。第二个阶段:2021年初开始大幅增长,2021年2月至5月初日均交易次数位于15万至40万之间,高峰时超过60万次。第三阶段:2021年5月底到10月初大致在15万次以下,10月至12月大约在20万左右。第四阶段:2022年1月至2月,交易次数有明显增长,最高峰超过100万次。3月以来交易次数有所回落,大约在20-30万次。
可见,虽然受到市场行情的影响,但是,2022年以来,日均交易次数基本维持在20万以上。2022年的交易量主要来自于合作的知名体育品牌方的NFT上线发售,包括UFC(终极格斗冠军赛)、ICC(板球世界杯)、NBAFlash Challenge、NFLALL DAY等项目。

图3-1日交易次数情况图10
日活跃用户数
截至2022年5月6日,Flow链上累计用户地址数为5,846,680个,近24小时活跃用户地址数大约为7万个。从下图可知,日活跃用户地址数的变化,也形成螺旋式向上增长的趋势。第一个阶段:2020年10月至12月,日活跃用户数基本低于1,000人。第二个阶段:2021年初,日活跃用户数快速增长,2月初突破1万人,2月至5月,基本维持在3万人左右。最高峰值超过40万人。第三阶段:2020年6月至12月,日活跃用户在1万至2万之间波动。第四阶段:2020年1月至今,日活跃用户数量大致在2万至4万之间。但是,当有爆款项目上线时,日活跃用户数量将出现几何数级的增长。4月29日的日活跃用户数大约为40万人,主要原因是4月29日至4月30日NFLALL Day做了NFLDraft的活动,吸引了大量用户参与。

图3-2日活跃用户情况图
生态建设情况
从表3-4可知,Flow生态已经基本形成,项目端、投资端、用户端,都完成了初步积累,具备一定的关注度。
表3-4Flow生态建设情况总览11
已上线或即将上线的项目数量 | 正在开发中的项目数量 | 开发人员数量 | 投资机构数量 | 推特关注人数 | Discord关注人数 |
295个 | 1,000+ | 6,000人+ | 100 | 15万人 | 6万人 |
其中,295个项目涵盖了NFT市场、收藏品、体育、游戏、数据分析、音乐、艺术、DEFI、DAO等多个领域。收藏品占据最大比例,体育类占比也较高,且合作方多为知名的体育品牌。具体分类如下表所示:
表3-4Flow生态建设情况总览12

根据Flowverse的数据,Flow链上累计交易金额前五名的项目合计销售额约为12.5亿美元,其中,NBATop Shot占据了绝大多数份额和用户,其总销售额为11.31亿美元,用户大约67万。其他项目的总销售额和用户数都远小于NBATop Shot,还需要更深度的用户培养。具体排名如下:
表3-5Flow链上累计交易金额前五名项目情况表(金额单位:美元)13

与各类传统IP品牌方合作,是Flow的特色和竞争力所在。Flow与大量的体育赛事运营方进行了深度合作,同时,也在逐渐扩大合作的范围,如Youtube等的合作。包括冬奥会上红极一时的吉祥物冰墩墩,也获得了奥运会组织委员会的授权,在Flow上的nWayPlay市场上发行NFT。当前主要的合作项目方包括:
表3-6Flow主要项目合作方情况列表14

Flow的目标是成为第一个拥有10亿用户的区块链,其采取的策略是在IP产品用户群、主流消费者发展区块链用户。Flow的未来发展,一是吸引年轻人和普通消费者参与,二是走一条渐进式去中心化的路线,今年6月全面开启全网合约的无许可部署。
Flow搭建一系列工具,吸引更多年轻人和普通消费者参与其中,为区块链行业拓展更广泛的领域。主要包括:
1)构建适宜千禧一代和Z世代使用的工具。具体措施之一,DapperLabs 收购Brud,并成立了DapperCollectives,团队正在为年轻用户开发各类工具,如模型建造工具、设计工具等,以便他们深度参与其中。
Brud的目标是“使用社区所拥有的媒体和共同构建的世界”来创造新的故事模式。平台的主要角色LilMiquela在社交媒体上拥有超过1,000万的粉丝,主要是青少年为主,粉丝与角色互动,从而塑造故事。Brud的创始人Trevor认为,对于青少年人而言,Flow作为区块链和web3.0入口是更为合适的,本身较低的成本,在链上的活动安全性更高,年轻人可以在链上体验更多的活动和工具。

图3-3Brud网站上的Miquela
2)构建适合年轻用户的产品和元宇宙,Genies和Cryptoys是其中两个主要项目。
Genies是由AkashNigam和EvanRosenbaum 于2016年推出的非加密化身项目。在其诞生的前五年,Genies一直专注于让用户创建自己的个性化头像,他们可以通过服装和配饰(包括作为合作伙伴的Gucci服装)进行装扮以表达自己的个性。Genies的主要用户是14-16岁的女孩。2021年,创始团队寻求NFT发展,与Flow合作。
Genies团队认为Flow能够最大程度地帮助青少年理解区块链的工作原理和工具,并且最终创建自己的去中心化生态系统。这些头像的价格也只需要几美元,而不是几千美元的存在。这是真实的NFT用户,数字资产将以NFT的形式广泛存在。2022年1月,团队将genies的发展目标确定为“使人类能够创建自己的数字身份生态系统。”2022年3月16日,前迪士尼CEOBob Lger投资并进入了Genies的董事会。GeniesNFT 计划于今年夏天在Flow上线。
Cryptoys是一家数字玩具公司,拥有原创IP、游戏、玩具等,主要面向的客户是孩子和游戏玩家。其母公司OnChainStudios于2021年10月获得a16z、DapperLabs等投资机构投资的750万美元。Cryptoys团队希望“父母和祖父母能够在圣诞节购买Cryptoys给孩子们”。团队认为,Flow的易用性、可组合性,可以使得用户在没有太多陌生感的情况下进入web3.0,他们在这里获得是具有所有权、可组合性和乐趣的数字资产项目。
去中心化建设方面,2022年度,Flow将推出或改进以下几个产品,平台的去中心化程度会增强、生态也将更加开放:
1)DapperCollectives将发布其第一个DAO工具并开始支持Flow上的社区。
2)Genies将在Flow上线,他们构建的所有东西都将归社区所有。
3)DapperWallet将可供所有第三方开发人员进行集成。
4)DapperWallet 和所有Dapper项目以及可能由第三方开发人员开发的许多项目都将支持FLOW。
5)推出stableCadence,开发者可以自行在Flow部署智能合约,而无需DapperLabs团队的审计。
总结:
Flow的发展目标明确,其初衷建设为面向NFT领域的公链,为区块链游戏、应用和数字资产赋能。自成立以来,基本围绕该目标开展运营活动。
运营策略主线清晰,阶段发展要求明确。在2018年至2020年上半年,团队致力于构建Flow公链底层技术。2020年下半年开启IP合作和市场运营,NBATop Shot引领了2021年度的第一波NFT热潮。
项目端IP组织能力较强,用户端已完成基本积累。团队与NBA、NFL、UFC、LaLiga、环球音乐、华纳音乐、进击的巨人等均有合作,其中,NBATop Shot累计销售额超过11亿美元,累计销售额在NFT系列中排名位于第六名,少于AxieInfinity、CryptoPunks、BoredApe Yacht Club、MutantApe Yacht Club和ArtBlock,但累计交易次数高达1,900万次,远高于其他项目。
未来发展重点在于,增强Flow网络的去中心化程度和持续扩大普通消费者用户群体。DapperLabs通过一系列投资活动,吸引符合Flow发展理念的项目参与到生态中,提供更便捷的构建工具、更丰富的区块链活动体验,试图让用户“无知觉”地进入web3.0世界。
Flow选择了一种与其他公链或者NFT市场不一样的发展道路。其他公链,更多的是在存量加密用户中争夺份额,这是由于存量用户不存在教育成本,用户进入门槛低,效果快。而选择在传统世界拓展新的加密用户,由于存在概念的理解难度、区块链的使用困难等问题,会增加拓展的难度,需要长期持续的投入。
FLOW代币上线时总供应量为12.5亿枚,在此基础上,其每年会根据一定的通货膨胀率,增发代币,作为给质押节点的奖励。截至2022年3月13日,流通量为353,935,736枚,总供应量为1,409,382,230。
代币分配机制
代币分配为5个部分:早期支持者(20%);社区销售(13%);团队发展(18%);生态发展(29%);DapperLabs(20%)。如下图所示:

图4-1代币分配示意图
早期支持者部分是在启动Flow开发前,DapperLabs 团队所完成的约2460万美元的融资,作为项目的启动资金,预计将转换为FLOW代币。该部分代币同样是一年锁定和12个月的线性释放。
早期支持者包括a16zcrypto, Union Square Ventures, Coinbase Ventures, Samsung NEXT,Fenbushi Digital, Accomplice, Venrock, Blockchange, DistributedGlobal, BlockTower, Valor Capital, and Warner MusicGroup等。获得超过1,000,000枚代币的早期支持者如下所示:
表4-1获得超过1,000,000枚代币的早期支持者名单
早期支持者 | 持有代币数量 |
A16z crypto | 40,000,000 |
AppWork | 25,000,000 |
Union Square Ventures | 20,000,000 |
Accomplice | 20,000,000 |
Venrock | 15,000,000 |
Blockchange Capital | 14,000,000 |
Distributed Global | 10,000,000 |
Valor Capital | 10,000,000 |
Axiom Zen | 10,000,000 |
开发团队部分,主要是对来自 Flow、Dapper Labs 和其他公司约 90 人进行奖励或者补偿。此外,其中一部分预留用于开发者社区,资助对Flow核心和其他开源有持续贡献的开发者。
DapperLabs部分,是企业实体所持有的代币,作为长期资金进行持有。
此外,需要注意的是质押代币奖励。作为POS权益证明网络,Flow网络要求验证者节点锁定以FLOW计价的保证金。Flow每年通过新发行(通货膨胀)和交易费用(与通货膨胀相结合,即"总奖励")的组合,将FLOW作为奖励分配给质押人。当前计划设为每年总发行量的3.75%,因此,当交易费达不到该固定奖励时,会增发新的代币来弥补这一缺口。随着交易费和奖励之间的缺口逐渐缩小,增发率接近0%。如果交易费超过该固定奖励,超出部分将保存在一个第三方托管账户中,按照最初的智能合约版本,这部分交易费用于对冲未来的通货膨胀;但目前,协议更新后,该部分交易费将被销毁。
代币释放机制
代币释放规则中,DapperLabs部分(250,000,000枚)、抵押品储备部分(125,000,000枚)、以及基金会储备部分(160,185,841枚),合计约5.35亿枚代币没有明确释放时间。其中,DapperLabs部分为长期持有,如有销售的,则从销售之日起有一年锁定期。抵押品储备部分不直接进入流通供应。基金会储备部分用于质押、委托、筹款或者出租给社区组织。
除了上述几个部分,剩余的代币约为7.15亿枚,该部分代币释放规则确定;加上质押代币奖励部分,代币释放数量如图4-2所示。Flow上线满24个月后,代币流通量约为6.07亿枚;上线36个月后,流通量为7.36亿枚;上线48个月后,代币流通量为8.33亿枚。
FLOW代币第一年的释放量只有质押奖励部分,释放量少。大量解锁集中在12个月至24个月这一期间。Flow于2020年10月上线,因此,在2021年10月满12个月,2022年10月满24个月,因此,该期间将有大约5亿枚代币释放,可能面临较大的市场抛压。

图4-2代币释放示意图
需求
FLOW代币的主要用途包括:1)支付计算和验证服务(即交易费);2)交易媒介;3)质押保证金;4)储存保证金;5)二级代币的抵押资产;6)参与治理。
交易处理:Flow对用户或者用户使用的APP进行收费。共有两种费用,一种是处理费,即提交和打包交易所需支付的费用;一种是计算费,当用户需要进行除去更新余额之外的其他交易时,都需要支付FLOW。
质押保证金:指的是验证人节点锁定一定数量的FLOW代币作为保证金,以作为负责网络运行的基础设施的一部分。不同类型的节点,获得的代币奖励比例不同。具体如图4-3所示,可见,共识节点的质押奖励比例最高,因此,也吸引了最多的质押节点参与。

图4-3不同类型节点的质押奖励比例
储存保证金:Flow要求每个账户锁定最低数额的保证金,作为该账户链上储存的保证金,目前,1FLOW足以满足大部分行为的需求。
治理:Flow采取的策略是从中心化管理逐渐演化为去中心化治理。Flow上线之初,采用的是链下治理,即开发团队独立运行,负责项目的开发和运营。该阶段社区主要通过提交改进建议来参与治理。从2020年下半年开始,链上投票机制推出,对于改进建议的投票可以向社区公开,但是,对团队尚不具备约束力。后续,Flow社区将通过链上治理,确定各类建议和提案是否采用。
总结:
现阶段,FLOW代币的主要用途是作为交易费、质押保证金、储存保证金等,大部分代币在12个月至24个月期间释放,也即2021年10月至2022年10月,大约有5亿枚代币进入流通市场,可能形成市场抛压。值得注意的是,DapperLabs开发了Dapperwallet,该钱包是NBATop Shot、NFLAll Day,、UFCStrike等项目所使用的钱包,并将于今年支持Flow作为代币进行支付。这可能会提升Flow的消耗。
FLOW代币存在一定的通货膨胀率。对于各个节点的质押人,Flow的奖励为新发行的代币和交易费用。当前奖励比率计划设为每年总发行量的3.75%,因此,当交易费达不到该奖励比率时,会增发新的代币来弥补这一缺口。交易费越高,增发率越低。因此,Flow网络用户越多、交易费越多,则通货膨胀率越低,最后形成通缩。
NFT资产交易于2020年下半年明显增长,并于2021年爆发。伴随着PFP头像的火热、GameFi和元宇宙的兴起,作为数字资产基础形态的NFT交易在2021年实现了数百倍的增长。
不同的数据统计机构,采用不同的口径,具体增长数据有所差异。根据NonFungible的统计,2020年度NFT交易总额约为8,200万美元,2021年度为176亿美元17。根据DappRadar数据显示,2021年NFT销售额达到约250亿美元18。由于NonFungible统计了以太坊、Ronin、Flow以及IMX的数据,并且识别并排除虚假交易(测试、机器人、对敲交易等),因此,采用其数据进行行业分析。
表5-1NFT行业发展对比情况

从表5-1可知,NFT行业在2021年度,从交易量、买家、买家、项目数以及交易均价方面,都出现了爆发式的增长。市场交易总额增长了200多倍,买家增长了约30倍,卖家增长了36倍,项目数增长了4倍,均价增长15倍。
在市场行情火热的情况下,也形成了一批头部NFT项目,获得较高的流动性。从表5-2可知,NFT累计交易金额前六大项目(市场)的情况。目前,以太坊在该榜单上占据主要地位,但是,Ronin、Flow也都形成各自的NFT品牌,NBATop Shot的累计交易总额位于成交量的第六名,但交易次数位于第一,多达1,900万次。NBATop Shot 是消费级应用,更多玩家是出于消费心理购买,具备经济上的普适性,定价不会太高,但活跃度较高。
表5-2NTF累计交易金额前六大项目19

目前,NFT领域的竞争激烈。除了上述几个较为强势的公链外,各公链也都在发展自己的NFT品牌,各有侧重。如Solana、BSC、Wax、Chromia、IMX等专注于区块链游戏发展,从而顺势推出与游戏资产关联度较高的NFT交易市场。Tezos主要专注于小众艺术家作品的NFT市场建设。在以太坊上,也存在着诸多市场和项目的竞争。
竞争分析
交易金额、用户及收入
交易金额
交易金额方面,对比几个主要的NFT区块链之间的交易量,截至2021年12月31日,可以看到以太坊占据着最大的市场份额,Ronin凭借AxieInfinity排名第二,Flow占比约为5%。

图5-1主要的NFT区块链之间的交易量(2021年,USD)
用户
以太坊上的NFT主要流量在Opensea上,Ronin的NFT主要流量在AxieInfinity上,因此采用这两个市场的数据来进行对比分析。截至2022年4月29日,用户数对比如下表所示:
表5-3主要NFT区块链之间用户数对比20

从累计用户数看,Flow的累计用户地址最多。从24小时活跃用户数看,Ronin由于是区块链游戏,且AxieInfinity有大量打金工作室,存在大量地址每天参与P2E活动,因此,日活跃用户数远高于以太坊NFT板块和Flow。以太坊由于较高的交易成本,不适合开展区块链游戏,主要是NFT收藏品、艺术品等资产的交易。Flow本身主打的是与传统行业知名IP合作,推出各类NFT收藏品,同时,大多数用户属于IP消费者,多用于收藏。因此,以太坊和Flow的日活跃用户数相比Ronin要低一些。从日活跃用户数看,一般情况下,Flow的日活跃用户数比以太坊少一些,但是,当有关注度较高的项目上线时,Flow承载的NFT用户数远高于以太坊。
发展策略
对于NFT领域,不同的公链,结合自身的特点,选择了不同的发展策略。部分公链属于综合型公链,以DeFi作为开端,提供高收益的流动性挖矿项目,吸引资金进入;同时,开发NFT市场,吸引资金进入NFT。部分公链属于专用型公链,如专注于游戏或者NFT资产,其一开始从热点的游戏或者NFT项目作为契机,吸引用户进入和留存的。在NFT市场拓展方面,主要的几个公链发展策略对比如下:
表5-4公链对NFT市场采取的发展策略对比

表5-5公链NFT生态建设情况

从表5-5对比可知,Flow专注于NFT资产的发展,主要项目以体育类IP为主。目前,NBATop Shot占据绝大多数交易份额,其他NFT项目以及NFT基础设施还处于初步发展阶段。以太坊包括了DeFi、NFT等多样化的发展方向,NFT项目的丰富,促进了NFT基础设施的发展,目前已经形成初步完成的NFT交易、抵押借贷、租赁、碎片化服务等较为全面的基础设施。Solana在游戏和NFT基础设施方面,挖掘了一些优质项目,形成竞争力。Ronin的生态目前除了AxieInfinity外,还在初步建设和开发中。
总结:
Flow的发展策略,是利用传统行业IP的影响力与NFT技术相结合,将更多普通用户带入区块链世界和NFT市场中。这与其他公链有较大差异。其他公链主要在加密存量用户中争夺份额,Flow的策略则属于向传统世界扩张,属于争取加密行业的增量客户,这将有利于区块链行业的整体发展。
这一策略选择,需要进一步考虑两个层面的问题:
面向普通消费者推广NFT是否是合适的发展方向?潜在的市场和消费者规模有多大?
首先,NFT是数字资产的所有权表现形式,采用了NFT技术后,数字资产就可以在虚拟网络中实现转移。这是web3.0、元宇宙的基础。伴随着数字时代的发展,人们的数字资产正在大幅增长,包括游戏账户资产、社交网站内容、各类数字收藏品等。人们越来越多地意识到数字资产的存在和价值。而NFT这一技术给数字资产以具体的价值转移的方式。
同时,一直以来,知名IP粉丝就有收藏和消费IP相关衍生品的习惯。知名IP此前主要通过各类实体衍生品获得收益,比如各类卡牌、海报、模型、衣服、鞋子、玩具等。NFT技术的诞生,则给了这些知名IP一种新的技术形式,可以直接销售数字资产。无论采用什么技术,对于IP方和用户方而言,都是在共享社区文化,与各类实物销售没有本质差异。因此,如果知名IP社区本身有较好的消费收藏品习惯,那么,社区用户消费NFT收藏品的转化率也会较高。
NBATopShot的成功,与其原生社区大量的粉丝用户有关。NBA球星卡最初诞生于19世纪末,最初是棒球球星卡,后来逐渐拓展至篮球、足球,在20世纪中期风靡一时。随着NBA联赛在美国和全世界受到广泛关注,NBA篮球球星卡在市场上也一直较为活跃。NBATop Shot正是得益于这种多年以来形成的收藏文化,从而在上线之后备受关注,收藏地址数目前接近67万个。
因此,Flow选择与传统行业知名IP合作,向普通消费者拓展市场,有其适用场景和优势。传统IP已经完成用户消费习惯的培养,购买NFT收藏品属于可以进一步自然拓展和延伸的习惯。Flow现阶段重点发展体育类IP,也与体育类项目巨大的粉丝社区和粉丝消费能力有关。NBA在Instagram上的粉丝数量已经超过了6,500万。NBA知名球星在推特上的粉丝数从数百万到数千万不等,湖人队詹姆斯以4130万粉丝居于榜首。2021年度NBA总决赛平均观看直播人数约为991万人,峰值达到1,654万人。明星球队之一湖人俱乐部2019-2020赛季仅球衣广告位创造的价值大约为1.99亿美元22。NFL在推特上关注人数达到2,900万
Flow的这一策略,在实践中也取得了成功。Flow的主打项目NBATopShot销售总金额超过11亿美元,位列NFT项目销售总金额的第五名,备受关注。在生态建设方面,吸引了诸多知名IP品牌方,NBA(美国篮球联赛)、NFL(美国国家橄榄球联盟)、UFC(终极格斗冠军赛)、ICC(板球世界杯)、LaLiga(西班牙顶级足球联赛,也称“西甲”)、华纳音乐、UniversalMusicGroup(环球音乐)、YouTube等知名品牌都与Flow开展项目合作。同时,积累了数量众多的开发者,开发者数量可以与Terra等热门项目媲美。
Flow是否对知名IP有足够的吸引力,形成护城河?
知名IP通常存在多种类型的合作伙伴。合作的深度、持续的时间,都可能发生变动,各个合作机构之间的产品也可能存在竞争。如Chiliz,其主要与足球俱乐部合作,发行粉丝代币。Sorare,也与足球俱乐部合作,发行足球明星卡,并开展足球游戏。TerraVirtua 是一个沉浸式的加密藏品交互平台,其获得了多个电影大IP的正版授权,例如《环太平洋》、《教父》、《壮志凌云》、《哥斯拉大战金刚》等。
目前看,Flow在竞争中具备较大优势。一是Flow的团队对行业的发展有较为前瞻的理解、并有足够的技术储备,在2017年就定义了ERC721的标准,并推出了CryptoKitties、NBATopShot等成功项目。二是Flow在过去一年的运营中,展示了较强的运营能力。生态建设上吸引了诸多知名IP品牌方和数量众多的开发者,已经形成先发优势。刚刚结束的2022年冬奥会,也选择在Flow上发行吉祥物冰墩墩的NFT。这种影响力和先发优势的叠加,将有望为Flow打造护城河。
这个策略所描绘的数字时代图景,是一个真正将数字资产视之为与物理资产一样的web3.0世界,在这个世界里,NFT作为虚拟世界底层逻辑的形式存在和运作,人们买卖NFT,不再是单纯为了炒作获利,而是如同日常购买物理资产一般,更多地为了满足消费和使用所需。这是一个富有想象力的愿景,值得持续关注。
1)发展策略风险
Flow的发展策略,是利用传统行业IP的影响力与NFT技术相结合,将更多普通用户带入区块链世界和NFT市场中。这一策略存在几个风险:一是知识产权合作并非排他性的,从而与其他NFT产品形成竞争关系。二是NFT消费习惯的培养,拓展新用户时间较为漫长。三是加密原生用户对Flow生态的关注度有限,市场热度不足。
2)产品高度集中风险
Flow的主打项目NBATop Shot销售总金额超过11亿美元,占据Flow链上交易的绝大多数份额,产品高度集中。

https://zh.onflow.org/primer,Flow项目文档
https://www.notboring.co/p/flow-the-normie-blockchain?s=r,Flow: The Normie Blockchain
https://arxiv.org/pdf/2002.07403.pdf,Flow: Separating Consensus and Compute– Block Formation and Execution –
https://medium.com/electric-capital/electric-capital-developer-report-2021-f37874efea6d,Electric Capital Developer Report (2021)
https://asset.first.vip/uploads/20211227/Report_Flow_Tony_PC_CN-36294715.pdf,Flow头等仓研报
https://www.chaincatcher.com/article/2070099,从体育 IP 到史上增速最快的公链,详解 Flow 公链生态和发展
https://mp.weixin.qq.com/s/LhXppAi9gavA-RICDqcgsw,2021 年:Web3 和Metaverse,势不可挡
注释
1 https://www.coingecko.com/zh/%E6%95%B0%E5%AD%97%E8%B4%A7%E5%B8%81/flow,数据取自2022年5月9日
2 https://zh.onflow.org/team
3 https://www.crunchbase.com/organization/dapper-labs/investor_financials
4 https://zh.onflow.org/primer
5 https://www.notboring.co/p/flow-the-normie-blockchain?s=r
6 https://arxiv.org/pdf/2002.07403.pdf
7 https://zh.onflow.org/blog,https://mp.weixin.qq.com/s/LhXppAi9gavA-RICDqcgsw
8 https://flowscan.org/staking/overview
9 https://flowscan.org/metrics/blocks
10 图3-1、3-2均来自https://flowscan.org/metrics/blocks
11 https://www.flowverse.co/
12 https://www.flowverse.co/projects
13 https://www.flowverse.co/rankings
14 https://www.chaincatcher.com/article/2070099
15 https://www.notboring.co/p/flow-the-normie-blockchain?s=r
16 https://zh.onflow.org/token-distribution,https://zh.onflow.org/flow-token-economics#tokenomics-intro
17 https://nonfungible.com/reports/2021/en/yearly-nft-market-report
18 https://m.jiemian.com/article/7003095.html
19 https://dappradar.com/nft/collections
20 https://docs.google.com/spreadsheets/d/1g4d2lzBytC-Wo4_rKGHjR3vGeJHb8hd1jb55qRf_S2g/edit#gid=0,https://flowscan.org/metrics/accounts,https://dune.xyz/hildobby/LooksRare-VS-OpenSea,https://dune.com/rchen8/opensea
21 https://medium.com/electric-capital/electric-capital-developer-report-2021-f37874efea6d
22 https://www.forbeschina.com/billionaires/55522
【免责声明】市场有风险,投资需谨慎。本文不构成投资建议,用户应考虑本文中的任何意见、观点或结论是否符合其特定状况。据此投资,责任自负。
